РАЗРАБОТКА ИНФОРМАЦИОННОЙ СИСТЕМЫ MANAGER ДЛЯ HYPER-V.
Бизнес-направление: Разработка информационной системы
Отрасль: Бизнес
Заказчик: Разработка для Американской компании
Срок реализации проекта: 6 месяцев
Заказчик
Мы делали разработку для американской компании 5nine Software, которая специализируется в области защиты и управления виртуализацией.
Отзыв
"Это был наш второй опыт работы с компанией "Кросс-Информ". Как и в первый раз проект был выполнен раньше сроков и мы снова остались очень довольны результатом."- Джек, CTO
Выбор партнера
Основываясь на предыдущем опыте работы с компанией "Кросс-Информ", у нас не возникло сомнений при выборе компании исполнителя, когда нам потребовалась похожая система.
И если в будущем нам потребуется разработка какой-либо системы быстро и качественно, мы вновь обратимся к команде "Кросс-Информ".
Ход работы
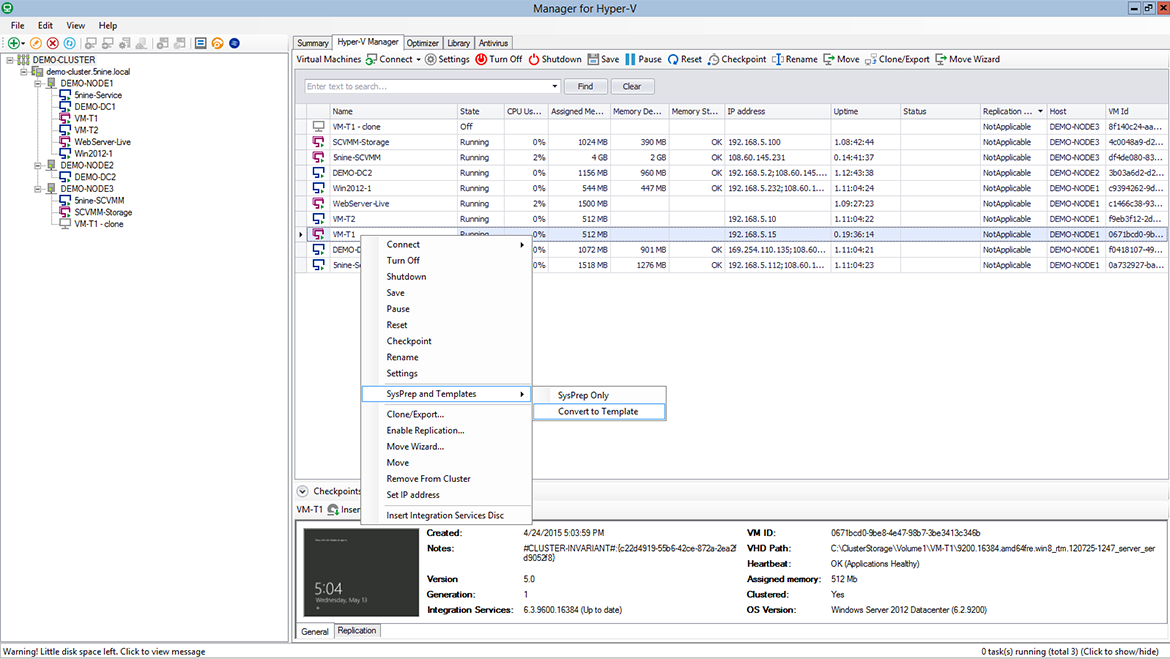
Целью проекта была разработка системы Manager для Hyper-V.
Этапы проекта
- Проектирование
- Контакт с заказчиком, обсуждение ТЗ, интервьюирование сотрудников
- Разработка макета программы
- Техническая реализация
- Разработка каркаса системы
- Модульное тестирование каждого этапа разработки
- Внедрение
Каждый этап проходит процедуру согласования с заказчиком
Используемые технологии
- C#
- .NET Framework
- WinForms
- WMI
- Hyper-V
- SQLite
Результаты
Проект, реализованный в установленные сроки, был сразу принят Заказчиком. При разработке системы были учтены все пожелания Заказчика, также были внесены необходимые коррективы и обновления.
Готовая система представлена ниже: