1 MAY/2014

ВЫПУЩЕНА ВЕРСИЯ ПРОДУКТА ПО УПРАВЛЕНИЮ HYPER-V ИНФРАСТРУКТУРОЙ

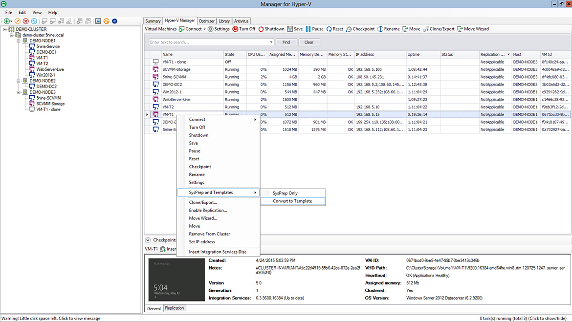
Компания "Кросс-Информ"завершила разработку уже пятой версии программного продукта, позволяющего удаленно осуществлять управление виртуальной инфраструктурой Hyper-V.

Помимо стандартных возможностей новая версия включает в себя также некоторые уникальные решения в области безопасности, множественного управления и доступа.

  • Заказчик: известная компания - один из лидеров в области систем виртуализации.

    Подробнее о виртуализации Hyper-V.

 
  • 9 JULY/2024

    ЛЕТНИЙ КОРПОРАТИВ 2024

    В этом году наша IT-команда решила снова пошуметь на ежегодном летнем корпоративе в Турции. На этот раз наш эпический отпуск прошел в Кирише, Кемер. Мы начали с ночного перелета, который дал нам возможность "поспать" в креслах эконом-класса и набраться сил для первого дня...

    ЧИТАТЬ
  • 2 JULY/2024

    ВЫХОД НОВОЙ ВЕРСИИ UPREMOTE 4.1

    Мы выпустили новую версию приложения Upremote. Upremote- это внутренняя разработка нашей компании, приложение по удаленному доступу, управлению и мониторингу физических и виртуальных машин. В новой версии мы исправили ошибки и добавили новые функции: - управление,...

    ЧИТАТЬ
  • 2 NOVEMBER/2023

    ПОСЕЩЕНИЕ КОНФЕРЕНЦИИ «ИНФРАСТРУКТУРА ЦИФРОВИЗАЦИИ 2023»

    Мы всегда стараемся оставаться в курсе последних событий в сфере информационных технологий, поэтому не могли пропустить данную конференцию. Наша команда посетила конференцию «инфраструктура цифровизации 2023»  18 октября. Главной темой...

    ЧИТАТЬ