2 NOVEMBER/2017

ВЫПУЩЕНА ВЕРСИЯ 5NINE MANAGER DATACENTER 2.0

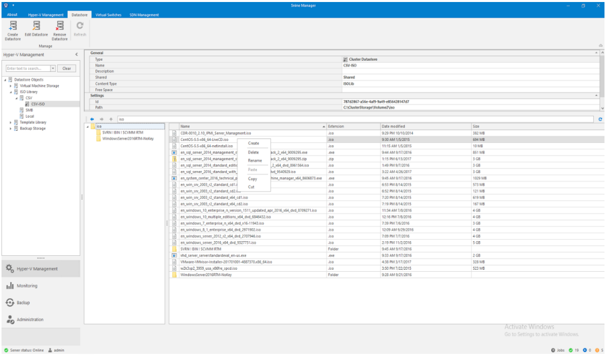
 Компания Кросс-Информ завершила разработку второй версии 5nine Manager Datacenter.

 Реализован следующий функционал:

 - Логическое представление и группировка виртуальной инфраструктуры

 - Проводник по датасторе, возможность удаленно управлять файловой системой стораджей

 - Расширенные возможности мониторинга, и отправка оповещений на электронную почту

 - Репликация виртуальных машин и их мониторинг

 

 Сотрудничество с компанией 5nine Software продолжается, мы приступаем к работе над следующей версией продукта.

  • 9 JULY/2024

    ЛЕТНИЙ КОРПОРАТИВ 2024

    В этом году наша IT-команда решила снова пошуметь на ежегодном летнем корпоративе в Турции. На этот раз наш эпический отпуск прошел в Кирише, Кемер. Мы начали с ночного перелета, который дал нам возможность "поспать" в креслах эконом-класса и набраться сил для первого дня...

    ЧИТАТЬ
  • 2 JULY/2024

    ВЫХОД НОВОЙ ВЕРСИИ UPREMOTE 4.1

    Мы выпустили новую версию приложения Upremote. Upremote- это внутренняя разработка нашей компании, приложение по удаленному доступу, управлению и мониторингу физических и виртуальных машин. В новой версии мы исправили ошибки и добавили новые функции: - управление,...

    ЧИТАТЬ
  • 2 NOVEMBER/2023

    ПОСЕЩЕНИЕ КОНФЕРЕНЦИИ «ИНФРАСТРУКТУРА ЦИФРОВИЗАЦИИ 2023»

    Мы всегда стараемся оставаться в курсе последних событий в сфере информационных технологий, поэтому не могли пропустить данную конференцию. Наша команда посетила конференцию «инфраструктура цифровизации 2023»  18 октября. Главной темой...

    ЧИТАТЬ